Das Fahrplankonzept "Takt 2000"

In der Sitzung der Stadtverordnetenversammlung vom 3. März 1999 wurde unter der Druckschrift DS 99/0189/1 beschlossen Vorschläge vorzulegen die eine Neustrukturierung des ÖPNV-Netzes erlaubt und dabei gleichzeitig den Betriebsaufwand der ViP senkt. Es wurde als erforderlich angesehen, einheitliche Systemfahrzeiten, garantierte Umsteigebeziehungen an bestimmten Knotenpunkten und ein weitgehender Ausschluss parallel verlaufenden Busverkehrs in der Innenstadt anzubieten. Der Straßenbahn solle dabei eine stärkere Priorität als dem Bus eingeräumt werden. [1]

Bild: Schematische Darstellung Straßenbahnetz (Stand: 9. Mai 2000)

Schematische Darstellung Straßenbahnetz vor "Takt2000"
Stand: 9. Mai 2000

Das Fahrplankonzept der Nahverkehrsberatung Doege & Partner erfüllte diese Ansprüche.

Durch ganztägig gleich bleibende Fahrzeiten entstanden einheitliche Systemfahrzeiten. Ein merkbarer Fahrplan ermöglichte dem Fahrgast das schnelle Einprägen der Abfahrtzeit an seiner Haltestelle. An bestimmten Punkten wurden Anschlüsse garantiert. Als Beispiel sei hier der Anschluss am Platz der Einheit/West zwischen 92 und 94 genannt.

Um den Betriebsaufwand zu senken, wurden parallel fahrende Busse weitestgehend abgeschafft.

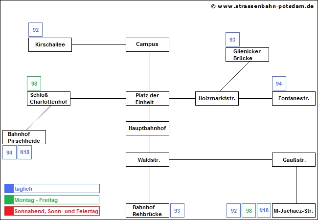
Bild: Schematische Darstellung Straßenbahnetz (Stand: 25. Juni 2000)

Schematische Darstellung Straßenbahnetz "Takt2000"
Stand: 25. Juni 2000

Auf Antrag des Oberbürgermeisters wurde am 5. April 2000 in der Sitzung der Stadtverordnetenversammlung ein vier Punkte umfassender Änderungsantrag eingebracht:

  1. In Auswertung der Vorschläge von IVU Berlin und Doege & Partner Hamburg ist das Potsdamer Nahverkehrsnetz (VIP) zum Fahrplanwechsel Sommer 2000 gemäß Anlage 1 zu realisieren. Die Umgestaltung des ergänzenden Busnetzes ist in Teilbereichen, insbesondere bei Notwendigkeit baulicher Veränderungen, schrittweise umzusetzen.
  2. Nach Auswertung der praktischen Erfahrungen mit dem neuen Netzkonzept, der Inbetriebnahme neue Streckenabschnitte (Schleife am Hauptbahnhof, Nordast Bornstedter Feld) und der Erhebung aktueller Daten zur Beförderungsnachfrage insbesondere in den Schwachverkehrszeiten ist der Optimierungsprozess für ein attraktives und wirtschaftlich leistungsfähiges Nahverkehrssystem in Potsdam weiterzuführen.
  3. Im Prozess der ÖPNV Optimierung werden Investitionen in Infrastrukturmaßnahmen, die zur Senkung der Betriebskosten des VIP führen, ausdrücklich befürwortet.
  4. Nach der Sommerpause 2000 ist dem Ausschuss für Stadtentwicklung, Bauen und Wohnen über erste Erfahrungen mit dem neuen Netzkonzept sowie über Vorstellungen zur Weiterführung der Optimierung zu berichten.

In der Sitzung der Stadtverordneten erfolgte eine rege Diskussion zur Klärung rechtlicher Fragen. Danach erfolgte die namentliche Abstimmung. Im Ergebnis haben sich 26 Stadtverordnete für diese Drucksache, 15 dagegen ausgesprochen. 3 Stadtverordnete haben sich der Stimme enthalten. Damit wurde die Drucksache 00/049 angenommen und beschlossen. [2]

Die Einführung des Systems, was später den Namen "Takt2000" bekommen sollte, erfolgte am 25. Juni 2000.

Im Jahr 2005 wurde ein neues Verkehrskonzept in Auftrag gegeben. Als Grund wurden sinkenden Fahrgastzahlen und der damit verbundene Einnahmeverlust angegeben. Das System "Takt2000" wurde zum 28. Mai 2006 durch das Konzept "Takt+" ersetzt.

Autor:
Michael Dittrich

Quellenangaben:
[1] Beschluss der Stadtverordnetenversammlung vom 3. März 1999, DS 99/0189/1
[2] Beschluss der Stadtverordnetenversammlung vom 5. April 2000, DS 00/049